跳至主要内容

汽车行业

为辰基于亚马逊云科技的车联网 VSOC 合规解决方案

为辰信安 VSOC 是面向智能网联汽车的安全运营中心解决方案,基于亚马逊云科技部署,通过车载 IDPS 探针实现全面安全监控,提供态势感知和应急响应能力,帮助车企满足出海合规要求。

概览

广东为辰信息科技有限公司凭借 10 余年汽车电子领域的技术积累,推出了覆盖智能汽车全要素的网络安全解决方案。产品线包括汽车网络安全、数据安全和数字钥匙等,适用于 IVI、TBOX、智能座舱、中央网关、自动驾驶和控制类 ECU 等关键零部件。为辰还提供密码模块、IDPS、安全通信等基础产品,以及网络安全测试工具、渗透测试和咨询服务,为客户构建纵深防御体系。面向车路云一体化领域,为辰信安开发了网络与数据安全监控平台。该平台基于亚马逊云科技服务部署,利用其全球基础设施实现海外运营,采用 Amazon EKS、Amazon OpenSearch Service、Amazon MSK 等组件,提供高可用、可扩展的安全运营能力。目前,为辰产品已在主流 OEM 厂商、零部件厂商和检测机构广泛应用。通过与亚马逊云科技合作,为辰为客户提供更灵活、高效的全球化安全服务。公司还深度参与多项行业标准制定,推动产学研结合。

应用场景

为辰信安 VSOC 解决方案主要面向智能网联汽车领域,特别适用于需要满足欧盟 WP29 R155、ISO21434 等标准要求的出口车企,帮助其构建车辆全生命周期的网络安全监控体系。方案可实现对座舱、动力、自动驾驶等关键域的实时安全监测,并支持建立跨地区的车联网安全运营中心。基于亚马逊云科技部署的该方案,能够满足大规模车队的安全态势感知和应急响应需求,支持全球化安全运营。

应对客户的如下挑战

  • 帮助车企应对出海合规要求,通过完整的监控体系满足 WP29 R155 等标准,简化 VTA 认证流程。
  • 解决车企缺乏安全运营经验的问题,提供从安全监测到应急响应的闭环管理。
  • 通过基于亚马逊云科技的全球部署能力,帮助车企克服跨区域安全运营难题,实现统一的安全态势管理。

客户获益

  • 通过融合大数据分析、可视化技术、威胁情报技术,构建智能汽车安全态势感知平台,具备"态势感知、通报预警、情报共享、联动响应"能力,实现安全态势"可见、可管、可控、可信"。
    • 提供完整的合规能力,满足海外法规标准(WP29 R155、ISO21434)和国内法规标准(GB/T40855 等),已帮助多家车企通过 VTA 认证。
      • 基于亚马逊云科技全球基础设施部署,支持车型和品牌全生命周期的"事前、事中、事后"实时监控,提供标准化运营服务及闭环管理,具备国际化运营能力。

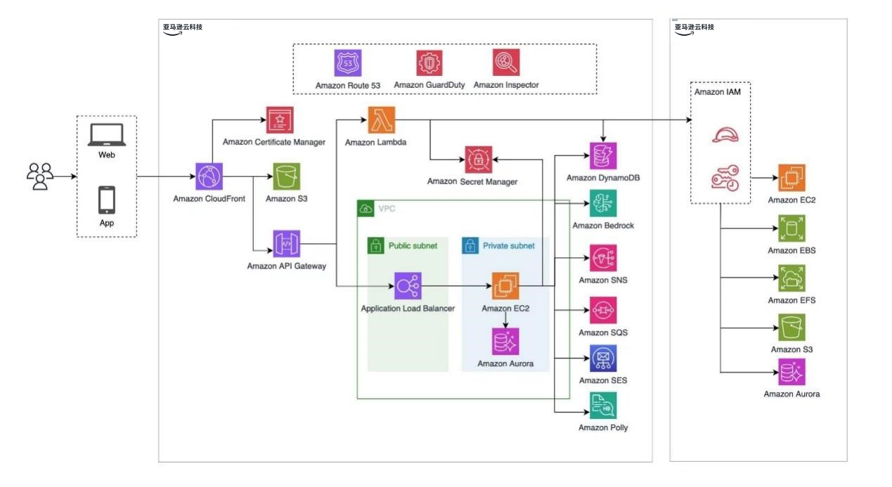
      架构图及说明

      第 1 步
      VSOC 采用多种亚马逊云科技组件进行适配部署,实现“态势感知、通报预警、情报共享、联动响应”能力。

      第 2 步
      使用亚马逊服务 ALB(应用负载均衡),Amazon EKS (EKS 集群),Amazon OpenSearch, Amazon ElastiSearch,Amazon MSK (KAFKA) ,Amazon RDS (MySQL)、S3、Amazon Managed Service for Apache Flink(Flink)等。

      * 您应当依法使用服务和本解决方案并遵循相应的合规要求(包括进行算法备案、使用经过备案的大语言模型等等,如适用)

       

      Missing alt text value